How to run RIFLEX SIMO standalone sima 48x32bit

1. Run standalone

  • It is possible to run RIFLEX and SIMO as standalone. This can be done using different approaches, but the easiest is to use the "vcoupled" script that is distributed together with the standalone package.

  • To use the "vcoupled", GIT Bash (https://gitforwindows.org/) should be installed on your computer.

2. Download package

  • Download the standalone package. The vcoupled is located under the "share" folder in the "bin" folder.

  • Add the path to the vcoupled in the .bashr file on your computer*. This can be done by adding the line (shown here for riflex v 4.18.1):

    • alias run_vcoupled_srv4181=/c/Apps/Riflex-SIMO/riflex_simo-4.18.1/share/bin/vcoupled

  • To use the vcoupled, GIT Bash (https://gitforwindows.org/) should be installed on your computer![1]


1. If there is no such file, one can create a file and save it as C:/User/XXXX/.bashr, where XXXX is your username
rilexversion

3. Have a look at the vcoupled --help

  • In bash write:

    • run_vcoupled_srv4181 -help

  • This will provide you with examples on how to run Riflex, Simo or Coupled analysis

vcoupled help

4. Example: Riflex - Static

  • Input files, prefix = hard

    • hard_inpmod.inp

    • hard_stamod.inp

    • hard_vivana.inp

  • run_vcoupled_srv4181 -p hard riflex:is

5. Example: Riflex - VIVANA

  • Input files, prefix = hard

    • hard_inpmod.inp

    • hard_stamod.inp

    • hard_vivana.inp

  • run_vcoupled_srv4181 -p hard riflex:isv

6. Example: Riflex - Dynamic analysis

  • Input files, prefix = lay

    • lay_inpmod.inp

    • lay_stamod.inp

    • lay_vivana.inp

  • run_vcoupled_srv4181 -p lay riflex:isv

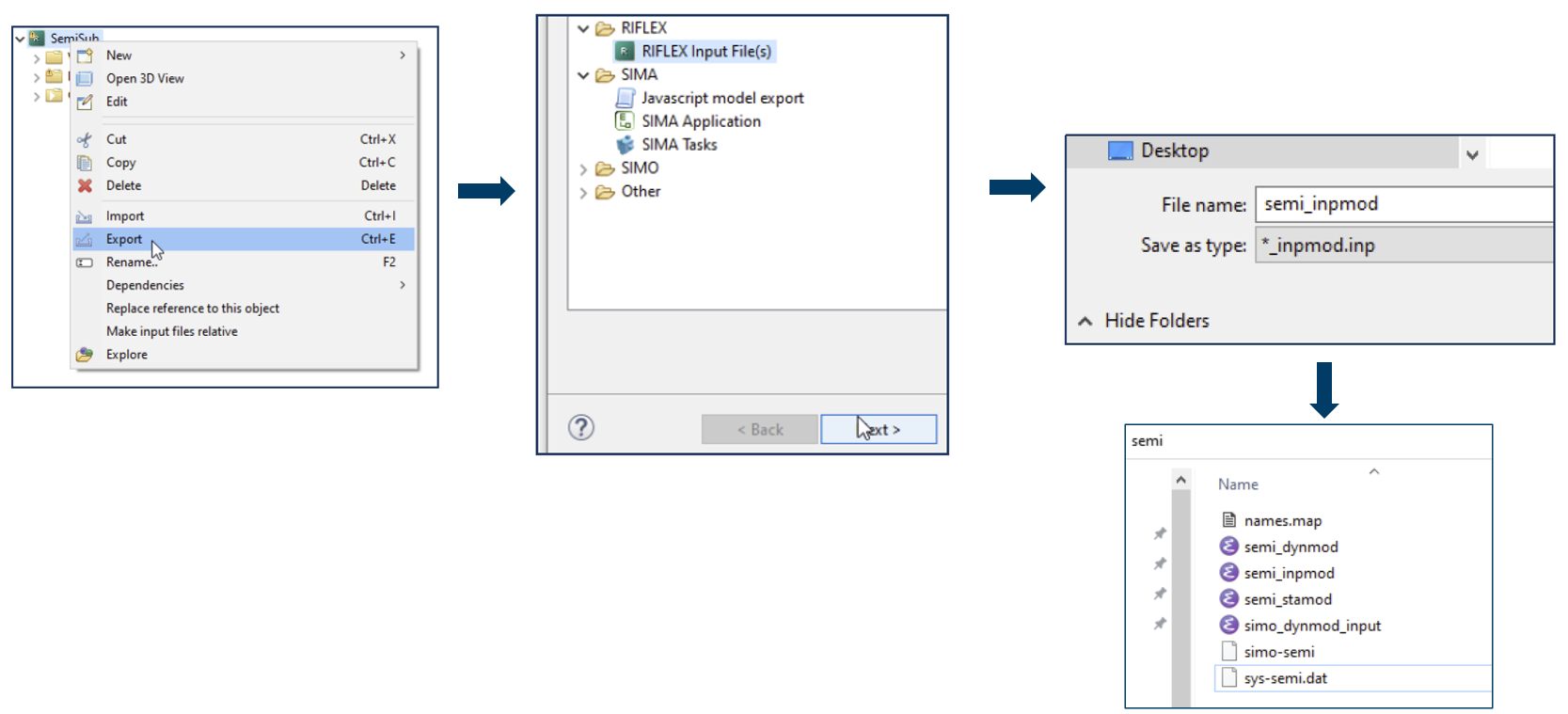
7. Example: Simo Riflex - Coupled analysis

  • Import the SEMI example in SIMA

example semi
  • Export the model to ascii input format

export model

8. Example: Simo Riflex - Coupled analysis cont.

  • Input files, prefix = semi

    • SIMO

      • simo_dynmod_input.inp

      • sys_semi.dat

  • Riflex

    • semi_inpmod.inp

    • semi_stamod.inp

    • semi_dynmod.inp

  • In addition; make a file called stamod.inp

  • The content is shown to the right:

stamod inp

9. Example: Simo Riflex - Coupled analysis cont.

  • Static analysis

    • run_vcoupled_srv4181 semi -s stamod.inp -d simo_dynmod_input.inp coupled:is

  • Dynamic analysis

    • run_vcoupled_srv4181 semi -s stamod.inp -d simo_dynmod_input.inp coupled:d

  • Static & Dynamic analysis

    • run_vcoupled_srv4181 semi -s stamod.inp -d simo_dynmod_input.inp coupled:isd